How adidas accelerated passkey adoption and reliability with Conditional Create and the Signal API

Christopher Kokott
Christopher Kokott
Yu Tsuno
Yu Tsuno

The black adidas logo with the iconic three stripes above the lowercase adidas wordmark.

Organizations and developers face a significant hurdle when moving users from passwords to passkeys. While passkeys provide a vital security upgrade, the manual creation process can often introduce friction. In a high-volume ecommerce environment, every second of hesitation matters, because any delay can potentially disrupt the path to purchase and lead to cart abandonment. Furthermore, keeping credential states synchronized between the server and the user's device is essential to prevent sign-in errors and user frustration.

adidas faced these exact challenges. Their primary goal was to remove friction from the sign-in process and simplify the experience across web and app platforms and devices. While security remains a high priority, the product team focused on making the sign-up and sign-in flows as seamless as possible with passkeys.

To address these challenges, adidas implemented Conditional Create to automatically upgrade password users to passkeys and the Signal API to keep credentials consistent. Additionally, they deployed Related Origin Requests to support cross-domain use where needed.

The results

adidas's strategy of automating passkey creation and maintaining credential health yielded immediate, measurable results in both adoption and sign-in reliability:

  • High adoption rate: Since launching the passkey sign-in process, adidas has achieved a 47% overall passkey creation rate. This includes both automated Conditional Create and user-initiated opt-ins when prompted during sign-up or sign-in flows. This adoption was particularly high on mobile devices, which had a 52% conversion rate (compared to 34% on desktop).
  • Accelerated upgrades using Conditional Create: Beyond explicit prompts, adidas achieved an 8% increase in passkey creations by seamlessly upgrading existing password users in the background, without requiring manual user action.
  • Near-perfect sign-in reliability: Passkeys delivered a greater than 99% success rate once a sign-in was initiated. This is a major security upgrade compared to adidas's historical password success rate of 70%, which was often reduced by human errors like typos or forgotten credentials.
  • Minimized friction and errors: By deploying the Signal API to automatically sync device and server credentials, adidas successfully kept PASSKEY_NOT_FOUND errors to less than 0.3% of sign-in attempts. This effectively eliminated user frustration from orphaned passkeys.

    47 %

    Passkey creation rate

    8 %

    Uplift in passkey creations using Conditional Create

    >99 %

    Passkey sign-in success rate once initiated

    <0.3 %

    Orphaned passkey error rate

How adidas solved the problem

Here's how adidas addressed these challenges:

1. Accelerate adoption with Conditional Create

To help users seamlessly adopt passkeys, adidas implemented Conditional Create. This feature lets a website automatically create a passkey when a user signs in with a password stored in their password manager. To ensure the highest success rate, the system calls the API immediately after a successful sign-in so that the system recognizes the password use as recent.

const cred = await navigator.credentials.create({
  publicKey: options,
  mediation: 'conditional' // Enables automatic passkey creation
});

adidas integrated this feature with custom logic that first validates the user's environment. Specifically, the system checks if the Conditional Create feature is supported by the browser. The system also respects user preferences by suppressing the prompt if the user has already skipped passkey creation three times in the last six months.

If the environment is compatible, the system attempts to create the passkey in the background, immediately after successful user authentication. This specific timing increases the likelihood that the prerequisites are met. Importantly, the implementation handles WebAuthn exceptions with a "fail-open" philosophy to always prioritize user access. If the browser reports an InvalidStateError, indicating a passkey likely already exists, the system stops the background creation and immediately signs the user in. Conversely, if a NotAllowedError occurs, which means the specific conditions for automatic creation were not met, the system detects this state and guides the user to a "Passkey Collector" screen to guide them through a manual setup process. By distinguishing between these technical constraints and user behaviors, adidas ensures that the push for passkey upgrades enhances the sign-in experience rather than interrupting it.

A 'Sign in with a passkey next time' prompt on the adidas website, encouraging users to create a passkey for faster and more secure sign-ins using biometrics or a passcode.
The "Passkey Collector" screen.

2. Ensure reliability with the Signal API

As users manage their credentials across devices, inconsistencies can arise. For example, a passkey might be deleted from the server but remain on the user's device. To prevent sign-in failures caused by these "phantom" credentials, adidas implemented the Signal API. This API lets the server signal the status of credentials to the passkey provider.

adidas uses all three available Signal API methods to maintain this consistency. Rather than guessing which credentials to remove, adidas maps specific user lifecycle events to the appropriate API call:

  • Registration failures: When a passkey is created on the client but fails to register on the backend, adidas uses signalUnknownCredential to immediately remove the orphaned credential.
  • Invalid sign-ins: If a user attempts to sign in with a revoked or outdated passkey, signalUnknownCredential signals the provider to hide it.
  • User management: When a user explicitly removes a passkey in their account settings, signalAllAcceptedCredentials synchronizes the allowlist. This ensures the deleted passkey is no longer offered.
  • Account updates: When a user changes their email or username, signalCurrentUserDetails updates the metadata on the device to match the server.
// Detect authentication failure due to lack of the credential

if (result.status === 404) {
  if (PublicKeyCredential.signalUnknownCredential) {
    await PublicKeyCredential.signalUnknownCredential({
      rpId: "adidas.com",
      credentialId: "..." // base64url encoded credential ID
    });
  }
}
A confirmation modal in the adidas account settings allowing a user to remove a specific passkey, with a warning that it will no longer be available for sign-in.
Confirmation modal for removing a passkey.
A notification from Google Password Manager indicating a 'Deleted passkey' that no longer works, demonstrating how the Signal API keeps the user's device in sync with the server.
Signal API notification for a deleted passkey.

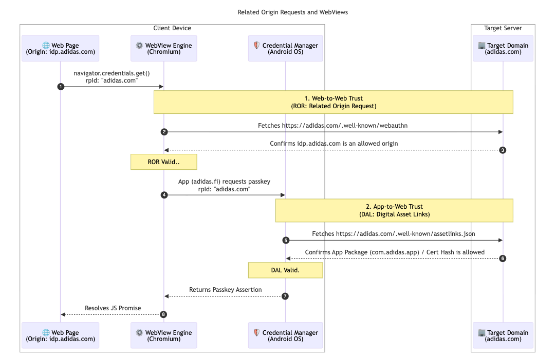
To further support their multi-market architecture, adidas implemented Related Origin Requests. While most users stick to their local market (for example, adidas.nl), this configuration lets users who navigate between regions reuse passkeys across allowed domains by targeting a single Relying Party ID (adidas.com).

To enable this, adidas hosts a webauthn configuration file at their primary Relying Party ID (RP ID) domain. This file contains an explicit allowlist of origins that are permitted to use adidas.com for passkey registration and authentication. By defining these relationships, the browser can verify that a passkey created on one regional site is valid for use on another, providing a frictionless experience for global users.

// https://www.adidas.com/.well-known/webauthn

{
  "origins": [
    "https://www.adidas.fi",
    "https://www.adidas.nl",
    // ... abridged (the full file lists 50+ regional domains)
  ]
}

Importantly, adidas also provided seamless passkey support within their Android mobile apps using Digital Asset Links. Since the apps use a WebView hosted on idp.adidas.com for authentication, Digital Asset Links were required to establish a trusted relationship between the Android app and the Relying Party ID (adidas.com). This verification lets the app access the same passkeys used on the web, creating a smooth, unified sign-in experience across platforms.

To achieve this, adidas hosts a Digital Asset Links (assetlinks.json) file on their respective web domains. This file publicly declares the cryptographic association with their Android applications. Similarly, to support their iOS ecosystem, adidas uses Associated Domains. By hosting an apple-app-site-association file, they establish a secure connection that lets their iOS app securely use passkeys in a web view.

// https://www.adidas.fi/.well-known/assetlinks.json

[
  {
    "relation": [
      "delegate_permission/common.handle_all_urls",
      "delegate_permission/common.get_login_creds"
    ],
    "target": {
      "namespace": "android_app",
      "package_name": "com.adidas.app",
      "sha256_cert_fingerprints": [
        "B2:55:43:78:89:F6:F6:FD:BB:16:5C:43:EE:66:14:18:D4:E8:33:6D:3A:1F:68:86:C3:A8:7C:89:2B:51:45:96",
        "..."
      ]
    }
  },
  // ... abridged
]
A technical sequence diagram showing the trust relationships established via Related Origin Requests (ROR) and Digital Asset Links (DAL) between a client device and the target server.
Sequence diagram of the Related Origin Requests
A system-level passkey prompt on an Android device asking the user to use their saved passkey to sign in to the adidas identity provider.
Conditional sign-in
The adidas mobile app login screen featuring a dedicated 'Continue with Passkey' button for a streamlined authentication experience.
Identifier first

What's next for adidas?

With a robust foundation of automatic upgrades and synchronized credentials live on adidas.fi and adidas.nl, adidas will deploy this seamless setup to all other global markets by the end of April 2026. Additionally, adidas is exploring even more frictionless sign-in experiences by testing the immediate mediation origin trial. Future plans include letting users create accounts directly with passkeys. This removes the current requirement to sign up with an alternative method first. The team is also investigating "smart triggering" to directly invoke the system passkey dialog on the second step of sign-in. This eliminates the need for an extra click when there is high confidence that the user has a passkey available on their current device.

Why this matters for you

The shift to passwordless authentication succeeds when the user experience remains seamless. By implementing Conditional Create, you can effortlessly migrate users away from passwords without disrupting their habits. By using Related Origin Requests, you can share those passkeys across your domains, letting users seamlessly access your entire ecosystem with a single passkey. Finally, pairing this with the Signal API ensures that your unified, passwordless experience remains reliable and error-free.

Learn more